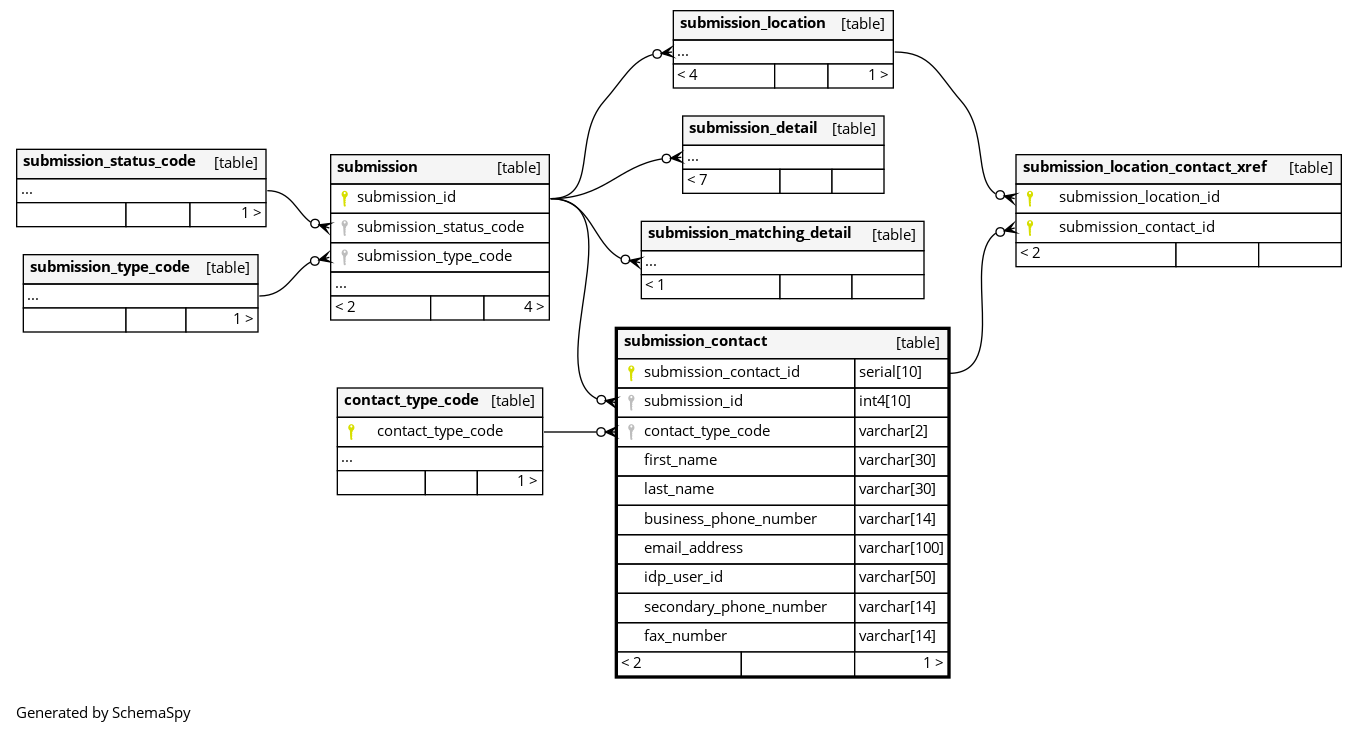
Columns
| Column | Type | Size | Nulls | Auto | Default | Children | Parents | Comments | |||
|---|---|---|---|---|---|---|---|---|---|---|---|
| submission_contact_id | serial | 10 | √ | nextval('nrfc.submission_contact_seq'::regclass) |
|
|
Incremental id generated for the contact details of a client. |
||||
| submission_id | int4 | 10 | null |
|
|
Incremental id generated for a submission of a client. |
|||||
| contact_type_code | varchar | 2 | null |
|
|
A code representing the code of a role of a client’s contact. |
|||||
| first_name | varchar | 30 | √ | null |
|
|
The first name of the client’s contact. |
||||
| last_name | varchar | 30 | √ | null |
|
|
The last name of the client’s contact. |
||||
| business_phone_number | varchar | 14 | null |
|
|
The phone number of the client’s contact. |
|||||
| email_address | varchar | 100 | √ | null |
|
|
The email address of the client’s contact. |
||||
| idp_user_id | varchar | 50 | √ | null |
|
|
The unique identifier assigned to a user by the Identity Provider. |
||||
| secondary_phone_number | varchar | 14 | √ | null |
|
|
A secondary phone number of the client’s contact. |
||||
| fax_number | varchar | 14 | √ | null |
|
|
The fax number of the client’s contact. |
Indexes
| Constraint Name | Type | Sort | Column(s) |
|---|---|---|---|
| submission_contact_id_pk | Primary key | Asc | submission_contact_id |

